Trucos y Consejos
¡FME 2022.0 ya está disponible! Actualiza ya a esta nueva versión y descubre nuevas funcionalidades para transformar tus datos más rápido que nunca.
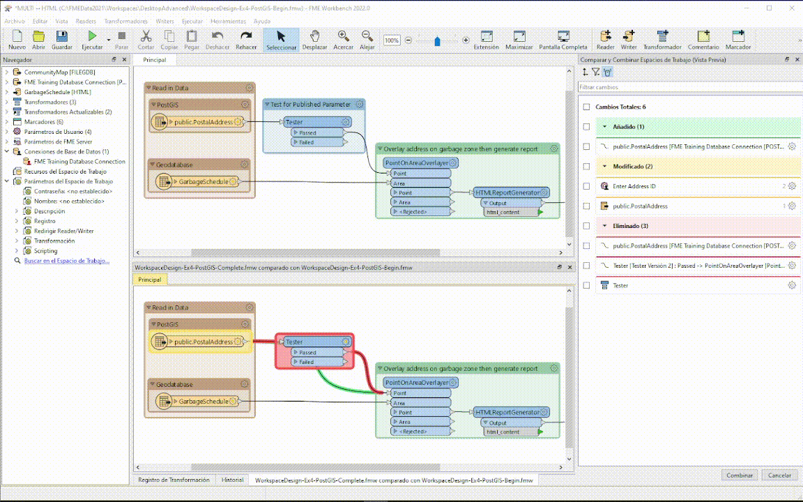
Mejora la colaboración y la comunicación
Comparador visual de espacios de trabajo
Gracias a una interfaz gráfica e intuitiva ahora se pueden comparar dos espacios de trabajo y así detectar y combinar cambios. ¡La colaboración entre diferentes miembros de un equipo nunca fue tan fácil!

Identificación del usuario que ejecuta el proceso en FME Server
Ahora es posible identificar qué usuarios han ejecutado una FME Server App autentificada. De esta forma se pueden implementar reglas en función del usuario, se obtiene una mayor transparencia y será más sencillo solucionar problemas o enviar notificaciones.

Ahorro de tiempo
Cada nueva versión de FME intenta ser más rápida que la anterior, ¡y esta no iba a ser menos!
Se ha mejorado el funcionamiento interno de FME extendiendo el uso del procesamiento en modo masivo a la mayoría de readers, writers y transformadores.

La nueva operación UPSERT, disponible en varios writers, permite actualizar e insertar nuevos elementos en tablas en función de si ya existen o no, simplificando los espacios de trabajo.
La nueva página de inicio del FME Workbench permite acceder de forma más rápida a los espacios de trabajo.

La ventana de registro es ahora interactiva, facilitando la depuración de los espacios de trabajo.

Automatización flexible a escala
El nuevo cuadro de mando de Server Analytics permite a los administradores analizar la carga de trabajo de FME Server. Esto permitirá identificar tendencias, facilitar la asignación de recursos o redistribuir o aumentar el número de motores disponibles.

Mayor seguridad corporativa
FME 2022 introduce la posibilidad de centralizar la autentificación de usuarios con SAML 2.0. Los usuarios podrán utilizar las mismas credenciales para FME Server que para otros sitios y servicios gestionados por la organización.
Nuevas integraciones y nuevos transformadores
No podían faltar nuevas nuevos formatos y sistemas a los que conectarnos y nuevos transformadores.
Nuevas integraciones:
- OGC CSW (Catalogue Service for the Web) Reader
- Unfolded Data Reader/Writer
- Truevision TGA (TARGA) Reader
- FITS Reader/Writer
- SpatiaLite Native Reader/Writer
- SkySQL Reader/Writer via MariaDB Cloud Database
- Cloud Optimized GeoTIFF (COG) Reader /Writer
Nuevos transformadores:
- SchemaScanner: Produce un feature de esquema que representa la definición del tipo de feature para cada grupo de features de los datos de entrada.

- SolidDissolver: Une sólidos eliminando los límites en común para crear sólidos mayores.
- PipeEvaluator: Sustituye geometrías de tubo por un sólido de representación de límites aproximado.
Puedes volver a ver la primera sesión del FME World Tour 2022 para descubrir con más detalle todas estas novedades.
Francisco Girón Gesteira